4.1. OverviewΒΆ

To use the Fugaku, use login node or Fugaku website.

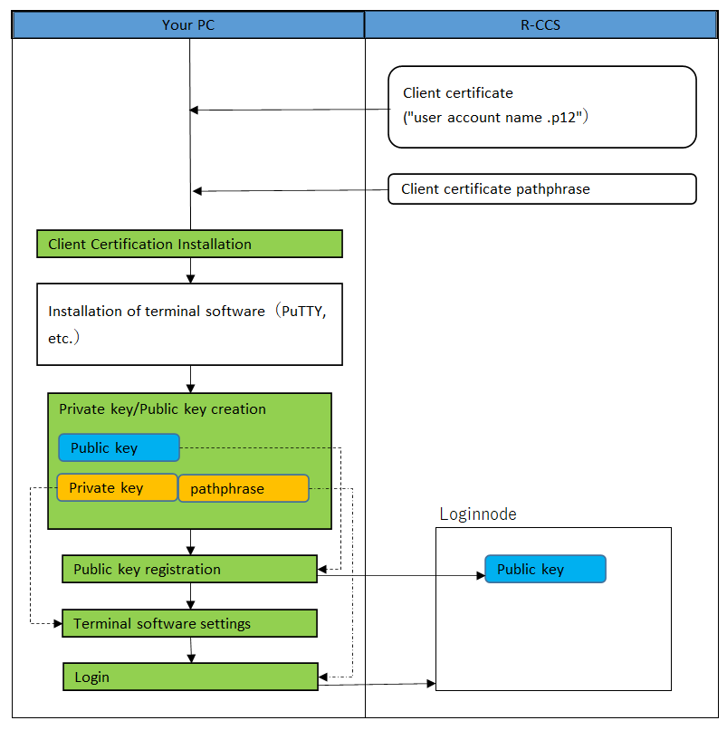
This section describes how to install the client certificate required when using the Fugaku website, and how to create and register the SSH public key required to connect to the login node.

The flow of setting is as follows:.

../_images/AccessToTheSystemOveview_01.png

Item

Reference to

Client Certification Installation

Client Certification Installation

Private key/Public key creation

Private key/Public key creation

Public key registration

Public key registration

Terminal software settings

Login node (PuTTY)

Login

Login node (PuTTY)